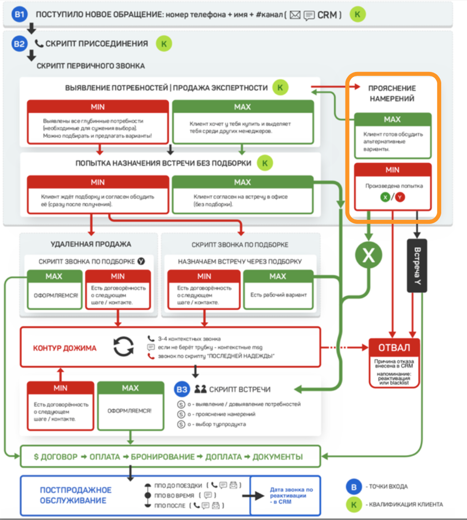
Скрипты продаж туров
ЧТО НУЖНО ДЕЛАТЬ В МЕССЕНДЖЕРАХ:
- отправить туристу свою визитку ( фото+текст / видео+текст ),
- послать подборку туров ( комментарий + ссылка на html-версию ),
- дать инструкцию ‘как до нас добраться’ ( при приглашении в офис ),
- когда купил - слать ППО-касания ( комплект памяток + ‘как вы’ + ‘скоро домой’)
- самое главное: каждое касание в мессенджере д.б. поводом для звонка!
Скрипты
script первичного звонка: (договариваемся о следующем шаге)

script первичного звонка: (договариваемся о следующем шаге)
ШАГ 1
НАЗНАЧАЕМ ВСТРЕЧУ БЕЗ ПОДБОРКИ
Хорошо. Я прямо сейчас вижу несколько отличных вариантов именно под ваш запрос. По ценам: от #A до #B. По ним есть, что обсудить, поэтому приглашаю вас к нам в офис по адресу #адрес_офиса. Приедете, всё вместе посмотрим, на все ваши вопросы отвечу. Вам когда удобно? Сегодня или завтра?
СЕГОДНЯ / ЗАВТРА
Давайте я вас запишу на
конкретное время, чтобы не
пришлось ждать в очереди, и мы
с вами могли всё спокойно
посмотреть и выбрать лучший
вариант. Вам во сколько удобно?
⬇️
СКРИПТ «ВСТРЕЧА»
ЧТО ЗА ВАРИАНТЫ? /
ПРИШЛИ ПОДБОРКУ!
Никаких проблем - могу прислать #куда. Только хотела уточнить: а когда примерно бронироваться
планируете? #клиент_отвечает
Я, собственно, почему спрашиваю: по вашему запросу нужно решение принять до/в ближайшую
#время_дедлайна (тур в ближ.мес. - 3 дня | тур ч/з 1-2 мес. - неделя).
Почему? До поездки остаётся #время - кажется, что время ещё есть, но ... -> выбери дедлайн: ...
- вы хотите в #страна. у нас туда в неделю летает #x чартерных рейса. места на них разбирают за 2-3
недели до отправки. если не успеем заранее выкупить, придётся лететь на регулярке, а это #+30%_цены
- вы хотите в #страна + #1-2_самые_важные_потребности. это очень популярный запрос на #месяц_
поездки, но в #месяц_перед_месяцем_поездки все достойные варианты уже разобраны. если не
успеем заранее забронировать, либо придётся увеличить бюджет #20%, либо чем-то пожертвовать,
поехав в заведомо худший отель.
- операторская акция по раннему бронированию закончится уже в #день, и начнут действовать
стандартные цены - это минимум плюс 20% к бюджету, да и выбирать придётся из того, что
останется, а не из лучших вариантов, которые есть сейчас.
...поэтому лучше, конечно, если вы к нам в офис подъедете. Я к вашему приезду всё приготовлю, и
мы прямо на месте с вами посмотрим все конфигурации и варианты и выберем лучший – так и
время и бюджет вам сэкономим. Вам в какой день удобнее?
⬇️
ПРОСИТ ПОДБОРКУ
⬇️
ХОЧУ КУПИТЬ УДАЛЁННО
⬇️
СКРИПТ «УДАЛЁННАЯ ПРОДАЖА»
ШАГ 2.
ДОГОВАРИВАЕМСЯ О СЛЕДУЮЩЕМ ШАГЕ (подборка)
Хорошо. Я тогда сейчас #куда вам пришлю варианты. У каждого из них есть свои отличительные особенности и нюансы, которые нужно будет обсудить.
Поэтому как только отправлю, сразу вас наберу, чтобы их прокомментировать.
Важный момент: цены будут предварительные – сами понимаете,
сейчас у всех ТО динамическое ценообразование, и ценники меняются по несколько раз в день.
Точные цены смогу рассчитать, когда мы
с вами с отелем определимся – я его по всем датам посмотрю и найду вам самую удобную и выгодную конфигурацию.
Минут через #XX пришлю и позвоню. Хорошо?
⬇️
СКРИПТ
«ЗВОНОК ПО ПЕРВОЙ ПОДБОРКЕ»
альтернативный дедлайн ( назначение встречи без подборки ):
А вам удобно подъехать к нам в офис на встречу ?
Наглядно на месте всё вместе посмотрим, сравним и выберем...
...я почему, собственно, такой вариант предлагаю: у нас с вами до поездки остаётся #период – кажется, что времени ещё много, но по факту #ограниченный_расклад_по_срокам
(выбор / бронь / подтверждение ),и разбирают сейчас всё очень быстро – не дай бог, не успеем, и либо придётся переплачивать, либо #что. Будет обидно...
| МЕНЕДЖЕР ВАЛЯ | МЕНЕДЖЕР ЕВА |
|---|---|
| ПОКАЗАТЕЛИ: | |
| длинный цикл сделки конверсия по новым: 1-3/10 конверсия по постоянным: 5-7/10 купят/не купят - зависит от туристов | короткий цикл сделки конверсия по новым: 4+/10 конверсия по постоянным: 8+/10 купят/не купят - зависит от менеджера |
| ОТНОШЕНИЕ К ПРИГЛАШЕНИЮ НА ВСТРЕЧУ ‘БЕЗ ПОДБОРКИ’: | |
| не пытается звать туристов в офис ‘без подборки’ | всегда приглашает туристов в офис ‘без подборки’ |
| К ЧЕМУ ЭТО В ИТОГЕ ПРИВОДИТ: | |
| даже тех, кто готов приехать сразу, Валя ‘протаскивает’ через все этапы - подборку, звонок по ней и т.д. поэтому она может работать с меньшим количеством обращений...и тратит на каждое больше времени вероятность потерять туриста из-за сравнения по цене с другим агентством - выше | 1-2 туриста из 10 соглашаются, приезжают и сразу бронируются |
Алгоритм действий
- выявление потребностей квалификация туриста с запросом, и продажа экспертности в котором есть конкретный отель
- квалификация туриста с запросом, и продажа экспертности в котором есть конкретный отель
- договариваемся о следующем шаге
- отработка со скидочниками
script первичного звонка: (квалификация туриста с запросом,
в котором есть конкретный отель)

script первичного звонка: (ОТЕЛЬ ИЗВЕСТЕН - ИНТЕРЕСУЕТ ЦЕНА)


script первичного звонка: отработка со скидочниками

